.: Organigrama : Intro : Centro de Estudios de Posgrado e Investigación :.
Organigrama

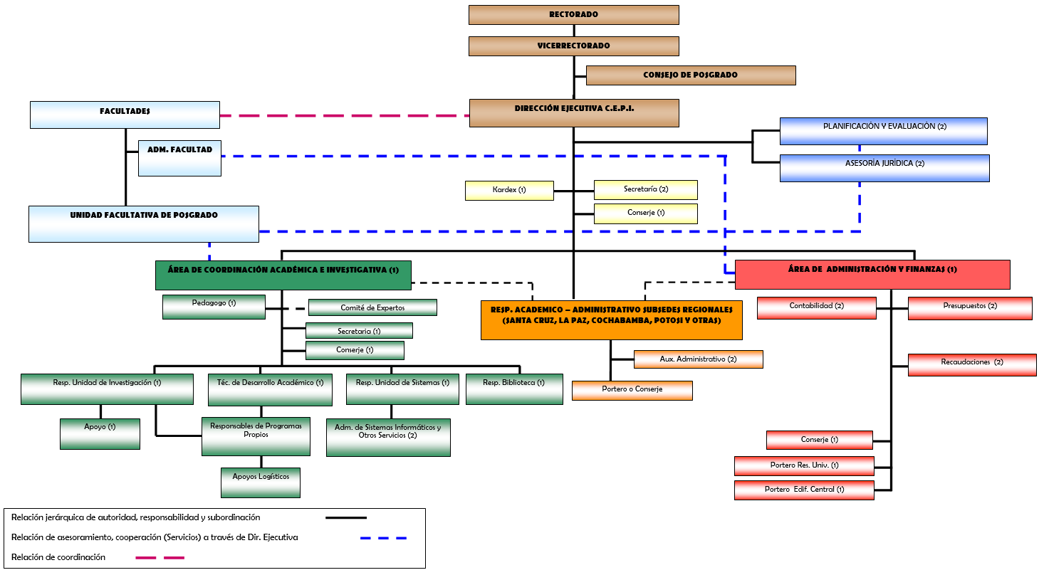
Estructura Organizacional

Organigrama

DOCUMENTOS CEPI

procesos2023

memoria

IMPORTANTE

Líneas de Investigación CEPI

Galería de Videos Institucionales

ENLACES

    Página Web Universidad San Francisco Xavier

    Asociación Universitaria Iberoamericana de Postgrado

    Diplomado en resolucion de conflictos


© copyright 2022 - Unidad de Sistemas C.E.P.I.
Última actualización: mayo 2022